소프트웨어 설계 - 4
카테고리: info-process

소프트웨어 설계 4
유스케이스(Use Case) 다이어그램
기능 모델링
사용자의 요구사항을 분석하여 개발될 시스템이
갖추어야 할 기능을 정리한 후
사용자와 함께 정리된 내용을 공유하기 위해
그림으로 표현하는 것이다.
개발될 시스템의 전반적인 형태를 기능에 초점을 맞춰 표현.
- 기능 모델링의 종류
✓ 유스케이스(Use Case) 다이어그램
✓ 액티비티(Activity) 다이어그램
유스케이스(Use Case) 다이어그램
사용자와 다른 외부 시스템들이 개발될 시스템을 이용해
수행할 수 있는 기능을
사용자 관점에서 표현한 것이다.
유스케이스(Use Case) 다이어그램의 구성 요소

1. 시스템(System) / 시스템 범위(System Scope)
시스템 내부의 유스케이스들을 사각형으로 묶어
시스템의 범위를 표현 한 것
2. 액터(Actor)

시스템과 상호작용을 하는 모든 외부 요소.
주로 사람이나 외부 시스템을 의미.
주액터 : 시스템을 사용함으로써 이득을 얻는 대상(주로 사람)
부액터 : 시스템에 서비스를 제공하는 외부 시스템(조직, 기관 등)
3. 유스케이스(Use Case)

사용자가 보는 관점에서
시스템이 액터에게 제공하는 서비스나 기능을 표현한 것
4. 관계(Relationship)
유스케이스 다이어그램에서 관계는
액터와 유스케이스,
유스케이스와 유스케이스 사이에서
나타날 수 있다.
나타낼 수 있는 관계는
포함 관계«include», 확장 관계«extends», 일반화 관계(실선).
Section 14
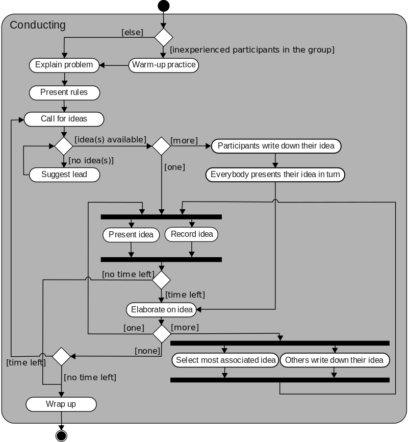
활동(Activity) 다이어그램
사용자의 관점에서
시스템이 수행하는 기능을
처리 흐름에 따라 순서대로 표현한 것.
자료 흐름도와 유사하다.

활동(Activity) 다이어그램의 구성 요소
1. 액션(Action) / 액티비티(Activity)

액션은 더 이상 분해할 수 없는 단일 작업.
액티비티는 몇 개의 액션으로 분리될 수 있는 작업.
2. 시작 노드 / 종료 노드

시작 노드 : 액션, 액티비티가 시작됨을 표현
종료 노드 : 액티비티 안의 모든 흐름이 종료됨을 표현
3. 조건(판단) 노드

조건에 따라 제어의 흐름이 분리됨을 표현.
들어오는 제어 흐름이 한 개이고
나가는 제어 흐름이 여러 개다.
4. 병합 노드

여러 경로의 흐름이 하나로 합쳐짐을 표현.
들어오는 제어 흐름은 여러 개이고
나가는 제어 흐름은 하나이다.
5. 포크(Fork) 노드

액티비티 흐름이 분리되어 수행됨을 표현.
들어오는 액티비티 흐름은 한 개이고
나가는 액티비티 흐름은 여러 개다.
6. 조인(Join) 노드

분리되어 수행되던 액티비티 흐름이
다시 합쳐짐을 표현.
들어오는 액티비티 흐름은 여러 개이고
나가는 액티비티 흐름은 한 개다.
7. 스윔 레인(Swim Lane)

액티비티 수행을 담당하는 주체를 구분하는 선.
가로 또는 세로 실선을 그어 구분함.
댓글 남기기